# 表结构说明
本篇介绍AFCenter中的表结构,按照数据集的方式分类说明。
# 说明
数据集: 数据集:数据集是多个数据实体的一个集合,具体的表现形式就是多个实体类型定义在一个.xsd文件中。这个.xsd文件就被称作数据集。
# AFCenter中的数据集
在AFCenter中,拥有多个数据集,存储于MODEL模块下面,覆盖整个全部功能的使用。分别为应用数据集、认证数据集、公共数据集、字典数据集、机构数据集、审计日志数据集、公共资源数据集、资源数据集、安全策略数据集、系统变量数据集、模板数据集等,具体如下:
# 应用数据集
应用数据集是AFCenter中的和应用相关的表的数据集,维护了应用功能的新增、修改、删除等功能。应用数据集的表结构如下:

# 应用表AFC_APPLICATION
应用表主要负责租户中应用的新增、删除、修改、查询等功能,记录新建应用的基本信息。
| 字段 | 说明 | 字段类型 |
|---|---|---|
| ID | 主键 | VARCHAR |
| NAME | 应用名称 | VARCHAR |
| CODE | 应用编码 | VARCHAR |
| TYPES | 应用类型 | CHAR |
| SECRET | 密钥 | VARCHAR |
| URL | 访问地址 | VARCHAR |
| DESCRIPTION | 描述 | TEXT |
| TENANT_ID | 租户ID | VARCHAR |
| CREATE_TIME | 创建时间 | DATETIME |
| UPDATE_TIME | 更新时间 | DATETIME |
| CREATE_USER | 创建者 | VARCHAR |
| UPDATE_USER | 更新者 | VARCHAR |
| IS_FIXED | 是否固定 | CHAR |
| EXTRA | 扩展字段 | LONGTEXT |
| IS_SHARE | 是否分享 | CHAR |
| ACCESS_TOKEN | TOKEN认证时间 单位:m | INT |
| REFRESH_TOKEN | TOKEN刷新时间 单位:h | INT |
| OPEN_TYPE | 页面加载方式 | VARCHAR |
| MICRO_URL | 微应用地址 | VARCHAR |
| MICRO_MARK | 微应用标识 | VARCHAR |
| IS_LOWCODE | 是否低开应用 | CHAR |
| BPS_TENANT_ID | 流程引擎租户ID | VARCHAR |
| DIMENSION_CODE | 维度CODE | VARCHAR |
# 业务对象表AFC_BUSINESS_OBJECT:
业务对象表主要负责应用中业务对象的新增、删除、修改,通过APP_ID和应用表相关联。
| 字段 | 说明 | 字段类型 |
|---|---|---|
| ID | 主键 | VARCHAR |
| NAME | 业务对象名称 | VARCHAR |
| CODE | 业务对象编码 | VARCHAR |
| APP_ID | 应用ID | VARCHAR |
| TYPES | 业务对象类型 | VARCHAR |
| DESCRIPTION | 描述 | TEXT |
| TENANT_ID | 租户ID | VARCHAR |
| CREATE_TIME | 创建时间 | DATETIME |
| UPDATE_TIME | 更新时间 | DATETIME |
| CREATE_USER | 创建者 | VARCHAR |
| UPDATE_USER | 更新者 | VARCHAR |
# 认证数据集
认证数据集主要负责管理权限认证的数据集,其中包含角色表、角色和资源的映射表、角色和参与者的映射表。表结构如下:

# 角色表AFC_ROLE
角色表用来记录角色的新增、修改、删除,是属于租户的,用来区分不同的角色所拥有的权限大小。
| 字段 | 说明 | 字段类型 |
|---|---|---|
| ID | 主键 | VARCHAR |
| NAME | 角色名称 | VARCHAR |
| CODE | 角色编码 | VARCHAR |
| DESCRIPTION | 描述 | TEXT |
| ROLE_TPL_ID | 角色模板ID | VARCHAR |
| TYPES | 应用类型 | CHAR |
| BUSINESS_OBJ_ID | 业务对象ID | VARCHAR |
| TENANT_ID | 租户ID | VARCHAR |
| CREATE_TIME | 创建时间 | DATETIME |
| UPDATE_TIME | 更新时间 | DATETIME |
| CREATE_USER | 创建者 | VARCHAR |
| UPDATE_USER | 更新者 | VARCHAR |
| IS_FIXED | 是否固定 | CHAR |
# 角色资源映射表AFC_R_RES_ROLE
角色资源映射表主要用来记录角色和资源的对应关系,记录该角色所拥有的资源有哪些,用资源ID和角色ID所关联。
| 字段 | 说明 | 字段类型 |
|---|---|---|
| ID | 主键 | VARCHAR |
| RES_ID | 资源ID | VARCHAR |
| RES_TYPE | 资源类型 | VARCHAR |
| ROLE_ID | 角色ID | VARCHAR |
| ROLE_TYPE | 角色类型 | VARCHAR |
| BUSINESS_OBJ_ID | 业务对象ID | VARCHAR |
| BUSINESS_OBJ_INST_ID | 业务对象实例ID | VARCHAR |
| TENANT_ID | 租户ID | VARCHAR |
| IS_FIXED | 是否固定 | CHAR |
# 角色参与者映射表AFC_R_PARTY_ROLE
角色参与者映射表用来记录角色和参与者的关系,用来绑定参与者拥有的角色,用参与者ID、角色ID所关联。
| 字段 | 说明 | 字段类型 |
|---|---|---|
| ID | 主键 | VARCHAR |
| PARTY_TYPE | 参与者类型 | VARCHAR |
| PARTY_ID | 参与者ID | VARCHAR |
| ROLE_TYPE | 角色类型 | VARCHAR |
| ROLE_ID | 角色ID | VARCHAR |
| BUSINESS_OBJ_ID | 业务对象ID | VARCHAR |
| BUSINESS_OBJ_INST_ID | 业务对象实例ID | VARCHAR |
| IS_FIXED | 是否固定 | CHAR |
# 公共数据集
公共数据集用来管理公共模块的实体,AFCenter中主要是文件上传的实体,主要是文件存储表和文件存储内容表。具体如下:

# 文件存储表AFC_FILE_STORE
文件存储表用来记录文件上传的文件信息,实现新增、删除、修改功能。
| 字段 | 说明 | 字段类型 |
|---|---|---|
| FILE_ID | 唯一标识 | VARCHAR |
| REF_TYPE | 关联类型 | VARCHAR |
| REF_ID | 关联ID | VARCHAR |
| STORE_TYPE | 文件存储类型,比如:local,db,nexus等 | VARCHAR |
| APP_NAME | 应用名称 | VARCHAR |
| FILE_GROUP | 文件分组 | VARCHAR |
| FILE_NAME | 文件名称 | VARCHAR |
| FILE_URL | 文件URL,和文件存储类型相关 | VARCHAR |
| FILE_TYPE | 文件类型 | DATETIME |
| FILE_SIZE | 文件大小 | INT |
| MD5 | 文件摘要 | VARCHAR |
| STATUS | 状态 | VARCHAR |
| EXTEND | 扩展信息 | LONGTEXT |
| DEL_FLAG | 删除标志 | CHAR |
| CREATE_USER | 创建人 | VARCHAR |
| CREATE_TIME | 创建时间 | DATETIME |
| UPDATE_USER | 更新人 | VARCHAR |
| UPDATE_TIME | 更新时间 | DATETIME |
# 文件存储内容表AFC_FILE_STORE_CONTENT
文件存储内容表主要记录文件的内容,用唯一标识FILE_ID和文件存储表关联
| 字段 | 说明 | 字段类型 |
|---|---|---|
| FILE_ID | 唯一标识 | VARCHAR |
| REF_TYPE | 关联类型, 比如工作项附件 | VARCHAR |
| CONTENT | 二进制文件内容,db存储模式才有值 | LONGBLOB |
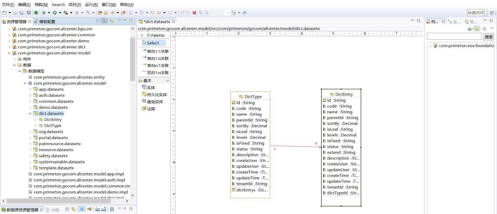
# 字典数据集
字典数据集用来管理字典的实体,达到自动转换字典值的效果。主要包括业务字典项表和业务字典类型表,同时字典都是通过PARENT_ID自关联的,一个字典下面可以有子字典。结构如下:

# 业务字典项表AFC_DICT_ENTRY
业务字典项表用来存储字典项的信息,实现新增、修改、删除的功能。记录常见的字典项,比如:男、女、职业、证件信息等,通过DICT_TYPE_ID和字典类型相关联。
| 字段 | 说明 | 字段类型 |
|---|---|---|
| ID | 主键 | VARCHAR |
| CODE | 字典项编码 | VARCHAR |
| NAME | 字典项名称 | VARCHAR |
| PARENT_ID | 父字典项ID | VARCHAR |
| SORT_BY | 排序字段 | DECIMAL |
| IS_LEAF | 是否叶节点 | CHAR |
| LEVELS | 层级 | DECIMAL |
| IS_FIXED | 是否固定 | CHAR |
| STATUS | 状态 | CHAR |
| EXTEND | 扩展信息 | LONGTEXT |
| DESCRIPTION | 描述 | TEXT |
| CREATE_TIME | 创建时间 | DATETIME |
| UPDATE_TIME | 更新时间 | DATETIME |
| CREATE_USER | 创建者 | VARCHAR |
| UPDATE_USER | 更新者 | VARCHAR |
| TENANT_ID | 租户ID | VARCHAR |
| DICT_TYPE_ID | 字典类型ID | VARCHAR |
# 业务字典类型表AFC_DICT_TYPE
业务字典类型表用来存储业务字典类型的信息,主键会和业务字典项表中DICT_TYPE_ID相对应。
| 字段 | 说明 | 字段类型 |
|---|---|---|
| ID | 主键 | VARCHAR |
| CODE | 字典类型编码 | VARCHAR |
| NAME | 字典类型名称 | VARCHAR |
| PARENT_ID | 父字典类型ID | VARCHAR |
| SORT_BY | 排序字段 | DECIMAL |
| IS_LEAF | 是否叶节点 | CHAR |
| LEVELS | 层级 | DECIMAL |
| IS_FIXED | 是否固定 | CHAR |
| STATUS | 状态 | CHAR |
| DESCRIPTION | 描述 | TEXT |
| CREATE_TIME | 创建时间 | DATETIME |
| UPDATE_TIME | 更新时间 | DATETIME |
| CREATE_USER | 创建者 | VARCHAR |
| UPDATE_USER | 更新者 | VARCHAR |
| TENANT_ID | 租户ID | VARCHAR |
# 机构数据集
机构数据集不仅管理了机构、岗位的实体,同时还管理的用户和员工的实体,主要用来保证用户和员工,员工和机构岗位的关联关系。提供了机构、岗位、工作组、员工等多种组织模式,这些组织模式便于快速建立自己的组织,快速构建业务系统。

# 账号表AFC_USER
账号表用来存储账号信息,其中包括登陆的账号密码、密码是否锁定、是否管理员、锁定时间等多种信息。其中EMPLOYEE_ID会对应员工表的主键,从而建立起关联关系,存储个人的真实信息。
| 字段 | 说明 | 字段类型 |
|---|---|---|
| ID | 主键 | VARCHAR |
| CODE | 登录账号 | VARCHAR |
| PASSWORD | 登陆密码 | VARCHAR |
| IS_ADMIN | 是否为管理员 | CHAR |
| STATUS | 账号状态 | CHAR |
| PASSWORD_INIT | 密码是否默认密码 | CHAR |
| PASSWORD_UPDATE_TIME | 更新密码的时间 | DATETIME |
| LOCK_TIME | 锁定时间 | DATETIME |
| IS_LOC | 是否锁定 | CHAR |
| WRONG_NUMBER | 密码错误次数 | DECIMAL |
| LAST_LOGIN_TIME | 最后一次登录时间 | DATETIME |
| DESCRIPTION | 备注 | TEXT |
| EXTRA | 扩展 | LONGTEXT |
| CREATE_TIME | 创建时间 | DATETIME |
| UPDATE_TIME | 更新时间 | DATETIME |
| CREATE_USER | 创建者 | VARCHAR |
| UPDATE_USER | 更新者 | VARCHAR |
| TENANT_ID | 租户ID | VARCHAR |
| EMPLOYEE_ID | 员工ID | VARCHAR |
# 员工表AFC_EMPLOYEE
员工表用来存储员工的个人信息,实现在组织机构中员工的新增、修改、删除。通过主键和账号表关联。
| 字段 | 说明 | 字段类型 |
|---|---|---|
| ID | 主键 | VARCHAR |
| NAME | 姓名 | VARCHAR |
| CODE | 员工编号 | VARCHAR |
| GENDER | 性别 | VARCHAR |
| P_EMAIL | 个人邮箱 | VARCHAR |
| BIRTHDAY | 出生日期 | DATETIME |
| STATUS | 员工状态 | CHAR |
| CARD_TYPE | 证件 | VARCHAR |
| CARD_NUMBER | 证件编码 | VARCHAR |
| IN_DATE | 入职时间 | DATETIME |
| OUT_DATE | 离职时间 | DATETIME |
| FAN_NUBMER | 传真 | VARCHAR |
| PHONE_NUMBER | 手机号码 | VARCHAR |
| O_TEL | 办公室电话 | VARCHAR |
| O_EMAIL | 办公邮箱 | VARCHAR |
| O_ADDRESS | 办公室地址 | VARCHAR |
| H_ADDRESS | 家庭地址 | VARCHAR |
| H_TEL | 家庭电话 | VARCHAR |
| H_ZIPCODE | 家庭邮编 | VARCHAR |
| QQ号 | VARCHAR | |
| 微博号 | VARCHAR | |
| 微信号 | VARCHAR | |
| SORT_BY | 排序 | DECIMAL |
| DESCRIPTION | 描述 | TEXT |
| REMARK | 备注 | VARCHAR |
| EXTRA | 扩展 | LONGTEXT |
| CREATE_TIME | 创建时间 | DATETIME |
| UPDATE_TIME | 更新时间 | DATETIME |
| CREATE_USER | 创建者 | VARCHAR |
| UPDATE_USER | 更新者 | VARCHAR |
| TENANT_ID | 租户ID | VARCHAR |
# 工作组表AFC_WORK_GROUP
工作组表用来存储工作组的信息,实现工作组的新增、删除、修改,通过关联表与员工关联,将员工分组,提升工作效率。
| 字段 | 说明 | 字段类型 |
|---|---|---|
| ID | 主键 | VARCHAR |
| CODE | 工作组编码 | VARCHAR |
| NAME | 工作组名称 | VARCHAR |
| TYPES | 工作组类型 | VARCHAR |
| MANAGER_EMP_ID | 负责人ID | VARCHAR |
| DESCRIPTION | 描述 | TEXT |
| EXTRA | 扩展属性 | LONGTEXT |
| STATUS | 状态 | CHAR |
| SORT_BY | 排序 | DECIMAL |
| CREATE_USER | 创建者 | VARCHAR |
| UPDATE_USER | 更新者 | VARCHAR |
| CREATE_TIME | 创建时间 | DATETIME |
| UPDATE_TIME | 更新时间 | DATETIME |
| TENANT_ID | 租户ID | VARCHAR |
# 工作组员工映射表AFC_R_WORK_GROUP_EMPLOYEE
工作组员工映射表用来存储工作组和员工的对应关系,通过工作组的主键和员工主键建立关联关系。
| 字段 | 说明 | 字段类型 |
|---|---|---|
| EMPLOYEE_ID | 员工ID | VARCHAR |
| WORK_GROUP_ID | 工作组ID | VARCHAR |
# 组织维度表AFC_DIMENSION
组织维度表用来区分组织的维度,存储维度的信息,不同维度下的组织互不相同。
| 字段 | 说明 | 字段类型 |
|---|---|---|
| ID | 主键 | VARCHAR |
| CODE | 维度编码 | VARCHAR |
| NAME | 维度名称 | VARCHAR |
| TYPES | 维度 | VARCHAR |
| DESCRIPTION | 描述 | TEXT |
| STATUS | 状态 | CHAR |
| SORT_BY | 排序 | DECIMAL |
| EXTRA | 扩展属性 | LONGTEXT |
| CREATE_USER | 创建者 | VARCHAR |
| UPDATE_USER | 更新者 | VARCHAR |
| CREATE_TIME | 创建时间 | DATETIME |
| UPDATE_TIME | 更新时间 | DATETIME |
| TENANT_ID | 租户ID | VARCHAR |
# 岗位表AFC_POSITION
岗位表用来存储岗位信息,实现岗位的新增、删除、修改。区分不同人员拥有的岗位信息,岗位类型和业务字典项表的主键所关联。
| 字段 | 说明 | 字段类型 |
|---|---|---|
| ID | 主键 | VARCHAR |
| CODE | 岗位编码 | VARCHAR |
| NAME | 岗位名称 | VARCHAR |
| TYPES | 岗位类型(码表)ID | VARCHAR |
| OBLIGATION | 岗位职责 | VARCHAR |
| DESCRIPTION | 描述 | TEXT |
| EXTRA | 扩展属性 | LONGTEXT |
| STATUS | 状态 | CHAR |
| SORT_BY | 排序 | DECIMAL |
| CREATE_USER | 创建者 | VARCHAR |
| UPDATE_USER | 更新者 | VARCHAR |
| CREATE_TIME | 创建时间 | DATETIME |
| UPDATE_TIME | 更新时间 | DATETIME |
| TENANT_ID | 租户ID | VARCHAR |
# 组织机构表AFC_ORG
组织机构表是公司组织中的重要组成部分,记录公司的组织机构信息,并且通过PARENT_ID实现自关联,快速构建公司的组织机构框架。
| 字段 | 说明 | 字段类型 |
|---|---|---|
| ID | 主键 | VARCHAR |
| CODE | 机构编码 | VARCHAR |
| NAME | 机构名称 | VARCHAR |
| TYPES | 机构类型 | VARCHAR |
| ORG_LEVEL | 机构级别 | VARCHAR |
| PARENT_ID | 父机构ID | VARCHAR |
| FULL_CODE_PATH | 上级CODES | VARCHAR |
| MANAGER_ID | 负责人(关联的是员工表主键) | VARCHAR |
| CHARGER_ID | 分管领导(关联的是员工表主键) | VARCHAR |
| MAIN_DIMENSION_ORG_ID | 所属主维度的机构ID | VARCHAR |
| MAIN_DIMENSION_ORG_NAME | 所属主维度的机构名称 | VARCHAR |
| DIMENSION_ID | 维度ID | VARCHAR |
| ADDRESS | 机构地址 | VARCHAR |
| LINKMAN | 机构联系人 | VARCHAR |
| PHONE | 机构联系电话 | VARCHAR |
| SORT_BY | 排序 | DECIMAL |
| STATUS | 状态 | CHAR |
| DESCRIPTION | 描述 | TEXT |
| EXTRA | 扩展属性 | LONGTEXT |
| CREATE_USER | 创建者 | VARCHAR |
| UPDATE_USER | 更新者 | VARCHAR |
| CREATE_TIME | 创建时间 | DATETIME |
| UPDATE_TIME | 更新时间 | DATETIME |
| TENANT_ID | 租户ID | VARCHAR |
# 机构员工映射表AFC_R_ORG_POSITION
机构员工映射表主要存储员工和机构、岗位的关系,实现机构下注册员工,员工绑定岗位的功能。
| 字段 | 说明 | 字段类型 |
|---|---|---|
| ID | 主键 | VARCHAR |
| ORG_ID | 机构主键 | VARCHAR |
| POSITION_ID | 岗位主键 | VARCHAR |
| EMPLOYEE_ID | 员工主键 | VARCHAR |
| DEPENDENT_TYPE | 员工岗位从属类型(主职,兼职) | CHAR |
# 审计日志数据集
审计日志数据集用来管理审计日志的相关实体,包括日志信息,历史日志信息、租户和在线用户的实体。具体如下:

# 导入历史记录表AFC_IMPORT_HISTORY
导入历史记录表用来记录导入文件的结果,用导入类型来区分导入文件的类别,分类管理导入历史记录。
| 字段 | 说明 | 字段类型 |
|---|---|---|
| ID | 导入历史记录ID | VARCHAR |
| CLIENT_ADDRESS | 客户端地址 | VARCHAR |
| IMPORT_RESULT | 导入结果 | VARCHAR |
| IMPORT_TYPES | 导入类型 | VARCHAR |
| OPERATOR | 导入操作人员 | VARCHAR |
| CREATE_USER | 创建者 | VARCHAR |
| UPDATE_USER | 更新者 | VARCHAR |
| TENANT_ID | 租户ID | VARCHAR |
| CREATE_TIME | 创建时间 | DATETIME |
| UPDATE_TIME | 更新时间 | DATETIME |
| FILE_ID | 导入结果日志文件ID | VARCHAR |
# 在线用户表AFC_ONLINE_USER
在线用户表记录了在线用户的信息,登录的用户会被认为是在线用户,用来查看在线用户列表。
| 字段 | 说明 | 字段类型 |
|---|---|---|
| ID | 主键 | VARCHAR |
| ONLINE_CODE | 在线用户账号 | VARCHAR |
| ONLINE_NAME | 在线用户姓名 | VARCHAR |
| LOGIN_DATE | 登录时间 | DATETIME |
| USE_TIME | 使用时长 | DECIMAL |
| LOGIN_IP | 登录IP | VARCHAR |
| UNIQUE_ID | 在线用户的唯一ID | VARCHAR |
| TERMINAL_VERSION | 终端版本,操作系统/浏览器版本 | VARCHAR |
| FILE_ID | 导入结果日志文件ID | VARCHAR |
# 审计日志表AFC_OPERATION_LOG
审计日志表记录日志的信息,日志类型包括登录、登出、新增、修改、删除等,记录AFCenter中不同的操作日志。
| 字段 | 说明 | 字段类型 |
|---|---|---|
| ID | 主键 | VARCHAR |
| OPERATOR_CODE | 操作者账号 | VARCHAR |
| OPERATOR_NAME | 操作者名称 | VARCHAR |
| OPERATE_TYPE | 操作类型(增,删,改,登录,登出) | CHAR |
| OPERATE_DATE | 操作时间 | DATETIME |
| TARGET_TYPE | 资源类型 | VARCHAR |
| TARGET_MODEL_ID | 资源ID | VARCHAR |
| TARGET_MODEL_NAME | 资源名称 | VARCHAR |
| MESSAGE | 信息 | LONGTEXT |
| TENANT_ID | 租户ID | VARCHAR |
# 审计日志明细表AFC_OPERATION_LOG_DETAIL
明细表用来记录日志的操作明细,用旧值、新值来记录操作前后数据的改变,ID和操作日志的ID相关联。
| 字段 | 说明 | 字段类型 |
|---|---|---|
| ID | 日志ID | VARCHAR |
| OLD_DATA_JSON | 旧值 | LONGTEXT |
| NEW_DATA_JSON | 新值 | LONGTEXT |
# 审计日志历史表AFC_OPERATION_LOG_HISTORY
审计日志历史表主要作用是记录之前的审计日志,防止日志表记录越来越多,将超过一定时间的日志转到历史表里记录,表结构和审计日志表一样。
| 字段 | 说明 | 字段类型 |
|---|---|---|
| ID | 主键 | VARCHAR |
| OPERATOR_CODE | 操作者账号 | VARCHAR |
| OPERATOR_NAME | 操作者名称 | VARCHAR |
| OPERATE_TYPE | 操作类型(增,删,改,登录,登出) | CHAR |
| OPERATE_DATE | 操作时间 | DATETIME |
| TARGET_TYPE | 资源类型 | VARCHAR |
| TARGET_MODEL_ID | 资源ID | VARCHAR |
| TARGET_MODEL_NAME | 资源名称 | VARCHAR |
| MESSAGE | 信息 | LONGTEXT |
| TENANT_ID | 租户ID | VARCHAR |
# 审计日志明细历史表AFC_OPERATION_LOG_DETAIL_HISTORY
同理,审计日志转到历史表中的记录,明细表也需要转到历史表,做到正确的对应关系。表结构和明细表一样
| 字段 | 说明 | 字段类型 |
|---|---|---|
| ID | 日志ID | VARCHAR |
| OLD_DATA_JSON | 旧值 | LONGTEXT |
| NEW_DATA_JSON | 新值 | LONGTEXT |
# 操作汇总表AFC_OPERATE_COUNT
操作汇总表用来记录租户中操作日志的总记录,按操作类型区分。
| 字段 | 说明 | 字段类型 |
|---|---|---|
| ID | 主键 | VARCHAR |
| TYPES | 操作类型 | CHAR |
| TIMES | 操作次数 | DECIMAL |
| COUNT_TIME | 统计时间 | DATETIME |
| TENANT_ID | 租户ID | DECIMAL |
# 租户表AFC_TENANT
租户表用来记录租户信息,租户是AFCenter中的基本单位,功能都是按照租户来区分,实现租户间的功能、资源相互隔离。
| 字段 | 说明 | 字段类型 |
|---|---|---|
| ID | 主键 | VARCHAR |
| CODE | 租户编码 | VARCHAR |
| NAME | 租户名称 | VARCHAR |
| TYPES | 租户类型 | VARCHAR |
| SORT_BY | 排序 | DECIMAL |
| STATUS | 状态 | CHAR |
| DESCRIPTION | 描述 | TEXT |
| CREATE_USER | 创建者 | VARCHAR |
| UPDATE_USER | 更新者 | VARCHAR |
| CREATE_TIME | 创建时间 | DATETIME |
| UPDATE_TIME | 更新时间 | DATETIME |
| ORG_NAME | 租户所属机构名称 | VARCHAR |
# 公共资源数据集
公共资源数据集主要用来管理公共的实体,包括数据源、存算引擎和主题目录表。

# 数据源表AFC_DATASOURCE
数据源表主要用来存储数据源的相关信息,用来连接数据库,实现多数据源的功能。
| 字段 | 说明 | 字段类型 |
|---|---|---|
| ID | 主键 | VARCHAR |
| CODE | 数据源编码 | VARCHAR |
| NAME | 数据源名称 | VARCHAR |
| LEVELS | 层次(数据字典ID) | VARCHAR |
| OWNING_SYSTEM | 所属系统(数据字典ID) | VARCHAR |
| OWNING_ORG_ID | 所属部门ID | VARCHAR |
| OWNING_ORG_NAME | 所属部门名称 | VARCHAR |
| USE_TO | 用途(数据字典ID) | VARCHAR |
| REMARK | 备注 | TEXT |
| DEV_ENGINE_TYPES | 开发环境数据源类型(DbType) | VARCHAR |
| DEV_CONNECTION_PARAMS | 开发环境数据源连接参数 | TEXT |
| DEV_ENGINE_ID | 开发环境存算引擎表主键 | VARCHAR |
| PRO_ENGINE_TYPES | 生产环境数据源类型(DbType) | VARCHAR |
| PRO_CONNECTION_PARAMS | 生产环境数据源连接参数 | TEXT |
| PRO_ENGINE_ID | 生产环境存算引擎表主键 | VARCHAR |
| STATUS | 状态 | CHAR |
| CREATE_USER | 创建者 | VARCHAR |
| UPDATE_USER | 更新者 | VARCHAR |
| CREATE_TIME | 创建时间 | DATETIME |
| UPDATE_TIME | 更新时间 | DATETIME |
| TENANT_ID | 租户所属机构名称 | 租户code |
# 存算引擎表AFC_DATASOURCE_ENGINE
存算引擎表记录存算引擎的相关信息,主要是数据库的连接信息,包括数据库类型、IP、端口等信息。
| 字段 | 说明 | 字段类型 |
|---|---|---|
| ID | 主键 | VARCHAR |
| NAME | 引擎名称 | VARCHAR |
| TYPES | 引擎类型(DbType) | VARCHAR |
| CONNECTION_IP | 引擎连接IP | VARCHAR |
| CONNECTION_PORT | 引擎连接端口 | VARCHAR |
| ENV_TYPE | 环境类别(0:开发环境 1:生产环境) | CHAR |
| LEVELS | 层次(数据字典ID) | VARCHAR |
| OWNING_SYSTEM | 所属系统(数据字典ID) | VARCHAR |
| OWNING_ORG_ID | 所属部门ID | VARCHAR |
| OWNING_ORG_NAME | 所属部门名称 | VARCHAR |
| STATUS | 状态 | CHAR |
| REMARK | 备注 | TEXT |
| CREATE_USER | 创建者 | VARCHAR |
| UPDATE_USER | 更新者 | VARCHAR |
| CREATE_TIME | 创建时间 | DATETIME |
| UPDATE_TIME | 更新时间 | DATETIME |
| TENANT_ID | 租户所属机构名称 | 租户code |
# 主题目录表AFC_THEME_DIRECTORY
主题目录表存储了主题目录的相关信息,通过PARENT_ID实现主题目录的自关联。
| 字段 | 说明 | 字段类型 |
|---|---|---|
| ID | 主键 | VARCHAR |
| NAME | 主题目录名称 | VARCHAR |
| CODE | 主题目录编码 | VARCHAR |
| ORG_ID | 所属单位ID | VARCHAR |
| ORG_NAME | 所属单位名称 | VARCHAR |
| REMARK | 备注 | TEXT |
| IS_LEAF | 是否叶子节点 | CHAR |
| PARENT_ID | 所属主题目录ID | VARCHAR |
| CREATE_USER | 创建者 | VARCHAR |
| UPDATE_USER | 更新者 | VARCHAR |
| CREATE_TIME | 创建时间 | DATETIME |
| UPDATE_TIME | 更新时间 | DATETIME |
| TENANT_ID | 租户ID | VARCHAR |
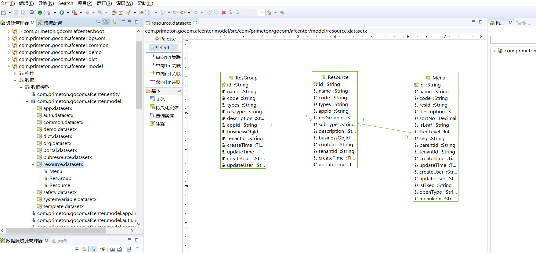
# 资源数据集
资源数据集用来管理AFCenter中的资源实体,包括资源表、资源分组表和菜单表,这些资源是属于某个应用,归应用管理。具体如下:

# 资源分组表AFC_RES_GROUP
资源分组表用于将资源分组,存储了资源组的相关信息。应用管理资源组,资源组包括具体的资源。
| 字段 | 说明 | 字段类型 |
|---|---|---|
| ID | 主键 | VARCHAR |
| NAME | 资源组名称 | VARCHAR |
| CODE | 资源组编码 | VARCHAR |
| TYPES | 资源组类型 | VARCHAR |
| RES_TYPE | 资源类型 | VARCHAR |
| DESCRIPTION | 描述 | TEXT |
| APP_ID | 应用ID | VARCHAR |
| BUSINESS_OBJ_ID | 业务对象ID | VARCHAR |
| TENANT_ID | 租户ID | VARCHAR |
| CREATE_TIME | 创建时间 | DATETIME |
| UPDATE_TIME | 更新时间 | DATETIME |
| CREATE_USER | 创建者 | VARCHAR |
| UPDATE_USER | 更新者 | VARCHAR |
| SORT_NO | 排序字段 | DECIMAL |
| IS_FIXED | 是否固定 | CHAR |
# 资源表AFC_RESOURCE
资源表用来存储资源的相关信息,主要包括页面资源和功能资源,页面资源负责和菜单相关联,功能资源负责权限的控制,并且通过RES_GROUP_ID归属到具体的资源组中,方便管理,通过角色资源关联表来控制角色拥有的资源,进而控制权限。
| 字段 | 说明 | 字段类型 |
|---|---|---|
| ID | 主键 | VARCHAR |
| NAME | 资源名称 | VARCHAR |
| CODE | 资源编码 | VARCHAR |
| TYPES | 资源类型 | VARCHAR |
| APP_ID | 所属应用ID | VARCHAR |
| RES_GROUP_ID | 资源组ID | VARCHAR |
| SUB_TYPE | 资源二级分类 | VARCHAR |
| DESCRIPTION | 描述 | TEXT |
| BUSINESS_OBJ_ID | 业务对象ID | VARCHAR |
| CONTENT | 资源内容 | LONGTEXT |
| TENANT_ID | 租户ID | VARCHAR |
| CREATE_TIME | 创建时间 | DATETIME |
| UPDATE_TIME | 更新时间 | DATETIME |
| CREATE_USER | 创建者 | VARCHAR |
| UPDATE_USER | 更新者 | VARCHAR |
| IS_FIXED | 是否固定 | CHAR |
# 菜单表AFC_MENU
菜单表用来存储菜单的具体信息。菜单是系统中作为用户功能访问入口显示信息,和资源相关联,通过资源中的CONTENT内容来提供访问的URL,并且通过PARENT_ID实现自关联,实现多层级菜单。
| 字段 | 说明 | 字段类型 |
|---|---|---|
| ID | 主键 | VARCHAR |
| NAME | 菜单名称 | VARCHAR |
| CODE | 菜单CODE | VARCHAR |
| RES_ID | 资源ID | VARCHAR |
| DESCRIPTION | 描述 | TEXT |
| SORT_NO | 排序字段 | DECIMAL |
| IS_LEAF | 是否叶子节点 | CHAR |
| TREE_LEVEL | 层级 | INT |
| SEQ | VARCHAR | |
| PARENT_ID | 父ID | VARCHAR |
| TENANT_ID | 租户ID | VARCHAR |
| CREATE_TIME | 创建时间 | DATETIME |
| UPDATE_TIME | 更新时间 | DATETIME |
| CREATE_USER | 创建者 | VARCHAR |
| UPDATE_USER | 更新者 | VARCHAR |
| IS_FIXED | 是否固定 | CHAR |
| OPEN_TYPE | 打开方式 | CHAR |
| MENU_ICON | 菜单图标 | VARCHAR |
| MENU_TYPE | 菜单类型 | VARCHAR |
| BUSINESS_OBJ_ID | 业务对象ID | VARCHAR |
| IS_NEW_WINDOW_OPEN | 是否新窗口打开 | CHAR |
# 安全策略数据集
安全策略数据集主要包括登陆安全相关的表,负责安全模块的功能实现。

# 安全策略表AFC_SAFETY_SITE
安全策略表存储账号的安全信息,包括密码的长度格式控制,修改密码策略和锁定策略,有效控制账号的安全。
| 字段 | 说明 | 字段类型 |
|---|---|---|
| ID | 主键 | VARCHAR |
| PASSWORD_LENGTH | 密码长度 | DECIMAL |
| PASSWORD_TYPES | 密码格式 | VARCHAR |
| IS_WATERMARK | 添加水印 | CHAR |
| WATERMARK_TYPES | 水印格式 | CHAR |
| REMINDER_CHANGE | 密码提醒变更 | DECIMAL |
| IS_UPDATE | 是否强制修改密码 | CHAR |
| FIRST_UPDATE | 首次登录强制修改密码 | CHAR |
| ALLOW_FAIL | 允许错误登录次数 | DECIMAL |
| LOCK_TIME | 账号锁定时长 | DECIMAL |
| FREE_TIME | 长时间未登录自动锁定账号 | DECIMAL |
| DESCRIPTION | 描述 | TEXT |
| EXTRA | 扩展属性 | LONGTEXT |
| CREATE_USER | 创建者 | VARCHAR |
| UPDATE_USER | 更新者 | VARCHAR |
| CREATE_TIME | 创建时间 | DATETIME |
| UPDATE_TIME | 更新时间 | DATETIME |
| TENANT_ID | 租户ID | VARCHAR |
| IS_SCANNING | 是否扫码登录 | CHAR |
| SCANNING_TYPES | 扫码登录方式 | CHAR |
| ALLOW_MUL_LOGIN | 允许用户多端登录 | CHAR |
| ONLY_DIF_TERMINAL | 仅允许不同类终端 | CHAR |
# 安全策略模板表AFC_SAFETY_SITE_TEMPLATE
安全策略模板表,结构和安全策略表一样,主要负责AFCenter初始化和创建租户的时候,将默认的密码策略加到安全策略表里。
| 字段 | 说明 | 字段类型 |
|---|---|---|
| ID | 主键 | VARCHAR |
| PASSWORD_LENGTH | 密码长度 | DECIMAL |
| PASSWORD_TYPES | 密码格式 | VARCHAR |
| IS_WATERMARK | 添加水印 | CHAR |
| WATERMARK_TYPES | 水印格式 | CHAR |
| REMINDER_CHANGE | 密码提醒变更 | DECIMAL |
| IS_UPDATE | 是否强制修改密码 | CHAR |
| FIRST_UPDATE | 首次登录强制修改密码 | CHAR |
| ALLOW_FAIL | 允许错误登录次数 | DECIMAL |
| LOCK_TIME | 账号锁定时长 | DECIMAL |
| FREE_TIME | 长时间未登录自动锁定账号 | DECIMAL |
| DESCRIPTION | 描述 | TEXT |
| EXTRA | 扩展属性 | LONGTEXT |
| IS_SCANNING | 是否扫码登录 | CHAR |
| SCANNING_TYPES | 扫码登录方式 | CHAR |
| ALLOW_MUL_LOGIN | 允许用户多端登录 | CHAR |
| ONLY_DIF_TERMINAL | 仅允许不同类终端 | CHAR |
# 锁定白名单表AFC_SAFETY_WHITELIST
锁定白名单主要负责存储白名单人员的信息,通过租户ID控制不同租户的白名单,提供了锁定白名单和水印白名单两种类型。
| 字段 | 说明 | 字段类型 |
|---|---|---|
| ID | 主键 | VARCHAR |
| EMPLOYEE_ID | 人员ID | VARCHAR |
| CREATE_USER | 创建者 | VARCHAR |
| UPDATE_USER | 更新者 | VARCHAR |
| CREATE_TIME | 创建时间 | DATETIME |
| UPDATE_TIME | 更新时间 | DATETIME |
| TENANT_ID | 租户ID | VARCHAR |
| TYPES | 白名单类型 | VARCHAR |
# 水印表AFC_WATER_MARK
水印表用来存储水印信息,主要用来控制登录之后水印的展示内容,包括不透明度和旋转角度等信息。
| 字段 | 说明 | 字段类型 |
|---|---|---|
| ID | 主键 | VARCHAR |
| CONTENT | 水印内容 | VARCHAR |
| IS_ENABLE | 是否启用 | VARCHAR |
| OPATICY | 不透明度 | VARCHAR |
| ROTATION_ANGLE | 旋转角度 | VARCHAR |
| EXTRA | 扩展属性 | LONGTEXT |
| CREATE_USER | 创建者 | VARCHAR |
| UPDATE_USER | 更新者 | VARCHAR |
| CREATE_TIME | 创建时间 | DATETIME |
| UPDATE_TIME | 更新时间 | DATETIME |
| TENANT_ID | 租户ID | VARCHAR |
| WATER_MARK_HEIGHT | 水印高度 | VARCHAR |
| WATER_MARK_WIDTH | 水印宽度 | VARCHAR |
# 系统变量数据集
系统变量数据集主要管理了系统变量表,负责记录AFCenter中的系统变量信息。

# 系统变量表AFC_SYSTEM_VARIABLE
系统变量表存储AfCenter中的系统变量的相关信息。
| 字段 | 说明 | 字段类型 |
|---|---|---|
| ID | 扩展系统变量ID | VARCHAR |
| CODE | 系统变量编码 | VARCHAR |
| NAME | 扩展系统变量名称 | VARCHAR |
| VALUE | 扩展系统变量值 | VARCHAR |
| RES_GROUP_ID | 关联资源组ID | VARCHAR |
| IS_ENCRYPT | 是否加密 | VARCHAR |
| DESCRIPTION | 描述 | VARCHAR |
| SOURCE | 扩展系统变量来源 | VARCHAR |
| CREATE_USER | 创建者 | VARCHAR |
| UPDATE_USER | 更新者 | VARCHAR |
| TENANT_ID | 租户ID | VARCHAR |
| CREATE_TIME | 创建时间 | DATETIME |
| UPDATE_TIME | 更新时间 | DATETIME |
# 模板数据集
模板数据集主要管理了模板数据的实体,负责系统初始化或者创建租户的时候,默认数据的创建。具体如下:

# 应用模板表AFC_APPLICATION_TEMPLATE
应用模板表负责记录初始化应用的信息,表结构和应用表一样。
| 字段 | 说明 | 字段类型 |
|---|---|---|
| ID | 主键 | VARCHAR |
| NAME | 应用名称 | VARCHAR |
| CODE | 应用编码 | VARCHAR |
| TYPES | 应用类型 | VARCHAR |
| SECRET | 密钥 | VARCHAR |
| URL | 访问地址 | VARCHAR |
| DESCRIPTION | 描述 | TEXT |
| OPEN_TYPE | 页面加载方式 | VARCHAR |
| ACCESS_TOKEN | TOKEN认证时间 单位:m | INT |
| REFRESH_TOKEN | TOKEN刷新时间 单位:h | INT |
| IS_SHARE | 是否分享 | CHAR |
| EXTRA | 扩展字段 | LONGTEXT |
| IS_FIXED | 是否固定 | CHAR |
| MICRO_URL | 微应用地址 | VARCHAR |
| MICRO_MARK | 微应用标识 | VARCHAR |
| DIMENSION_CODE | 维度CODE | VARCHAR |
| IS_LOWCODE | 是否低开应用 | CHAR |
| BPS_TENANT_ID | 流程引擎租户ID | VARCHAR |
# 业务对象模板表AFC_BUSINESS_OBJECT_TEMPLATE
业务对象模板表记录初始化时候的业务对象信息。
| 字段 | 说明 | 字段类型 |
|---|---|---|
| ID | 主键 | VARCHAR |
| NAME | 业务对象名称 | VARCHAR |
| CODE | 业务对象编码 | VARCHAR |
| APP_TPL_ID | 应用模板ID | VARCHAR |
| TYPES | 业务对象类型 | VARCHAR |
| DESCRIPTION | 描述 | TEXT |
# 业务字典项模板表AFC_DICT_ENTRY_TEMPLATE
业务字典项模板表记录初始化时候的业务字典项数据。
| 字段 | 说明 | 字段类型 |
|---|---|---|
| ID | 主键 | VARCHAR |
| CODE | 字典项编码 | VARCHAR |
| NAME | 字典项名称 | VARCHAR |
| PARENT_ID | 父字典项ID | VARCHAR |
| SORT_BY | 排序字段 | DECIMAL |
| IS_LEAF | 是否叶节点 | CHAR |
| LEVELS | 层级 | DECIMAL |
| IS_FIXED | 是否固定 | CHAR |
| STATUS | 状态 | CHAR |
| EXTEND | 扩展信息 | LONGTEXT |
| DESCRIPTION | 描述 | TEXT |
| DICT_TYPE_ID | 字典类型ID | VARCHAR |
# 业务字典类型模板表AFC_DICT_TYPE_TEMPLATE
业务字典类型模板表记录初始化时候的业务字典类型数据。
| 字段 | 说明 | 字段类型 |
|---|---|---|
| ID | 主键 | VARCHAR |
| CODE | 字典类型编码 | VARCHAR |
| NAME | 字典类型名称 | VARCHAR |
| PARENT_ID | 父字典类型ID | VARCHAR |
| SORT_BY | 排序字段 | DECIMAL |
| IS_LEAF | 是否叶节点 | CHAR |
| LEVELS | 层级 | DECIMAL |
| IS_FIXED | 是否固定 | CHAR |
| STATUS | 状态 | CHAR |
| DESCRIPTION | 描述 | TEXT |
# 组织维度模板表AFC_DIMENSION_TEMPLATE
组织维度模板表记录初始化时候的组织维度数据。
| 字段 | 说明 | 字段类型 |
|---|---|---|
| ID | 主键 | VARCHAR |
| CODE | 维度编码 | VARCHAR |
| NAME | 维度名称 | VARCHAR |
| TYPES | 维度 | VARCHAR |
| DESCRIPTION | 描述 | TEXT |
| STATUS | 状态 | CHAR |
| SORT_BY | 排序 | DECIMAL |
| EXTRA | 扩展属性 | LONGTEXT |
# 菜单模板表AFC_MENU_TEMPLATE
菜单模板表记录初始化时候的菜单数据,系统默认带有的菜单数据。
| 字段 | 说明 | 字段类型 |
|---|---|---|
| ID | 主键 | VARCHAR |
| NAME | 菜单名称 | VARCHAR |
| CODE | 菜单CODE | VARCHAR |
| RES_TPL_ID | 资源ID | VARCHAR |
| DESCRIPTION | 描述 | TEXT |
| SORT_NO | 排序字段 | DECIMAL |
| IS_LEAF | 是否叶子节点 | CHAR |
| TREE_LEVEL | 层级 | INT |
| SEQ | VARCHAR | |
| PARENT_ID | 父ID | VARCHAR |
| IS_FIXED | 是否固定 | CHAR |
| ROLE_TPL_CODE | 资源角色CODE,多个用逗号分割 | VARCHAR |
| OPEN_TYPE | 打开方式 | CHAR |
| MENU_ICON | 菜单图标 | VARCHAR |
| IS_PLATFORM | 是否平台管理员 | CHAR |
| MENU_TYPE | 菜单类型 | VARCHAR |
| BUSINESS_OBJ_ID | 业务对象模板ID | VARCHAR |
| IS_NEW_WINDOW_OPEN | 是否新窗口打开 | CHAR |
# 组织机构模板表AFC_ORG_TEMPLATE
组织机构模板表主要记录初始化时候的默认组织机构数据。
| 字段 | 说明 | 字段类型 |
|---|---|---|
| ID | 主键 | VARCHAR |
| CODE | 机构编码 | VARCHAR |
| NAME | 机构名称 | VARCHAR |
| TYPES | 机构类型 | VARCHAR |
| ORG_LEVEL | 机构级别 | VARCHAR |
| PARENT_ID | 父机构ID | VARCHAR |
| FULL_CODE_PATH | 上级CODES | VARCHAR |
| MANAGER_ID | 负责人(关联的是员工表主键) | VARCHAR |
| CHARGER_ID | 分管领导(关联的是员工表主键) | VARCHAR |
| MAIN_DIMENSION_ORG_ID | 所属主维度的机构ID | VARCHAR |
| DIMENSION_TPL_ID | 维度模板ID | VARCHAR |
| SORT_BY | 排序 | DECIMAL |
| STATUS | 状态 | CHAR |
| DESCRIPTION | 描述 | TEXT |
| EXTRA | 扩展属性 | LONGTEXT |
| ADDRESS | 机构地址 | VARCHAR |
| LINKMAN | 机构联系人 | VARCHAR |
| PHONE | 机构联系电话 | VARCHAR |
# 岗位模板表AFC_POSITION_TEMPLATE
岗位模板表主要记录初始化时候的系统默认岗位数据。
| 字段 | 说明 | 字段类型 |
|---|---|---|
| ID | 主键 | VARCHAR |
| CODE | 岗位编码 | VARCHAR |
| NAME | 岗位名称 | VARCHAR |
| TYPES | 岗位类型(码表)ID | VARCHAR |
| OBLIGATION | 岗位职责 | VARCHAR |
| DESCRIPTION | 描述 | TEXT |
| EXTRA | 扩展属性 | LONGTEXT |
| STATUS | 状态 | CHAR |
| SORT_BY | 排序 | DECIMAL |
# 资源组模板表AFC_RES_GROUP_TEMPLATE
资源组模板表主要记录初始化时候的系统默认资源组数据。
| 字段 | 说明 | 字段类型 |
|---|---|---|
| ID | 主键 | VARCHAR |
| NAME | 资源组名称 | VARCHAR |
| CODE | 资源组编码 | VARCHAR |
| TYPES | 资源组类型 | VARCHAR |
| RES_TPL_TYPE | 资源类型 | VARCHAR |
| DESCRIPTION | 描述 | TEXT |
| APP_TPL_ID | 应用模板ID | VARCHAR |
| BUSINESS_OBJ_ID | 业务对象ID | VARCHAR |
| SORT_NO | 排序字段 | DECIMAL |
| IS_FIXED | 是否固定 | CHAR |
| IS_PLATFORM | 是否平台管理员 | CHAR |
# 资源模板表AFC_RESOURCE_TEMPLATE
资源模板表主要记录初始化时候的系统默认资源数据。
| 字段 | 说明 | 字段类型 |
|---|---|---|
| ID | 主键 | VARCHAR |
| NAME | 资源名称 | VARCHAR |
| CODE | 资源编码 | VARCHAR |
| TYPES | 资源类型 | VARCHAR |
| APP_TPL_ID | 应用模板应用ID | VARCHAR |
| RES_GROUP_TPL_ID | 资源分组模板ID | VARCHAR |
| DESCRIPTION | 描述 | TEXT |
| BUSINESS_OBJ_ID | 业务对象ID | VARCHAR |
| CONTENT | 资源内容 | LONGTEXT |
| IS_FIXED | 是否固定 | CHAR |
| ROLE_TPL_CODE | 资源角色CODE,多个用逗号分割 | VARCHAR |
| SUB_TYPE | 资源二级分类 | VARCHAR |
| IS_PLATFORM | 是否平台管理员 | CHAR |
# 角色资源映射表AFC_R_RES_ROLE_TEMPLATE
角色资源映射表主要记录初始化时候的系统默认角色资源的关联数据。
| 字段 | 说明 | 字段类型 |
|---|---|---|
| ID | 主键 | VARCHAR |
| RES_TPL_ID | 资源模板资源ID | VARCHAR |
| RES_TPL_TYPE | 资源模板资源类型 | VARCHAR |
| ROLE_TPL_ID | 角色模板角色ID | VARCHAR |
| ROLE_TPL_TYPE | 角色模板角色类型 | VARCHAR |
| BUSINESS_OBJ_ID | 业务对象ID | VARCHAR |
| BUSINESS_OBJ_INST_ID | 业务对象实例ID | VARCHAR |
| IS_FIXED | 是否固定 | CHAR |
# 角色模板表AFC_ROLE_TEMPLATE
角色模板表主要记录初始化时候的系统默认角色数据。
| 字段 | 说明 | 字段类型 |
|---|---|---|
| ID | 主键 | VARCHAR |
| NAME | 角色名称 | VARCHAR |
| CODE | 角色编码 | VARCHAR |
| DESCRIPTION | 描述 | TEXT |
| TYPES | 应用类型 | VARCHAR |
| BUSINESS_OBJ_ID | 业务对象ID | VARCHAR |
| IS_FIXED | 是否固定 | CHAR |